Configuring transport encryption
Available on Enterprise plans
self-hosted deployments
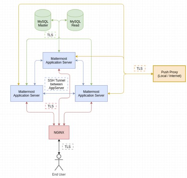
The components of the Mattermost setup are shown in the following diagram, including the transport encryption used. Aside from the encryption between the nodes of the Mattermost cluster, all transports rely on TLS encryption.
Note
The transport between the Application servers is not used by default and requires additional setup steps. Enhancing the core product to include automatic encryption between cluster nodes is in progress and planned for a later release.
The configuration guides are split up into the following documents: